Пример автоворонки для онлайн школ
Привет!
Меня зовут Антон Выборный
Я руководитель компании TimeDigital CRM
На этой странице я расскажу вам как можно создать автоворонку продаж в инфобизнесе, получить 44% доходности на вебинар и 21% в продажу базового продукта. А также полностью автоматизировать процесс продаж ваших инфопродуктов. А также расскажу как получить открываемость писем 75%.
Более детально про это я рассказываю на своих мастер-классах по автоматизации, но если вам лень посещать их, то я постараюсь раскрыть эту тему подробно здесь. Ну и, конечно же, в конце этой статьи я предложу вам решение этой проблемы.
В этой статье мы затронем самые важные темы для автоматизации инфобизнеса. Также, вы увидите ссылки на отдельные материалы, где я еще глубже раскрыл тему.
То есть, читаете эту статью — получаете общую картину. Далее переходите по ссылкам и получаете глубокий ответ на отдельную тему.
Также будет полезен вебинар по секретам настройки Google рекламы
Поехали…
В первую очередь, я хочу раскрыть тему бизнес-процессов в инфобизнесе.
Их много, но есть основной костяк.
- — Создание продукта
- — Упаковка
- — Размещение продукта
- — Отдел продаж
- — Вебинар / автовебинар
- — Прогрев лидов
- — Хантинг лидов
- — Трафик
В этот раз я заострю внимание на 3-7 пунктах.
Далее хочу сказать, что я буду рассказывать про фишки и софты, которых нет в отечественных софтах. Для реализации моих идей я использую качественные, дорогие американские софты.
Платформа для размещения курсов в инфобизнесе В этом бизнес-процессе мы размещаем курсы и даем к ним доступ после оплаты. Сейчас на рынке СНГ несколько софтов, которые могут это делать. Я использую Teachable. В статье про софты для инфобизнеса я более подробно рассказал почему я отдаю предпочтение именно этому продукту. Для меня важна интеграция с TimeDigital CRM.
Сегодня вы можете видеть много мифов про автоворонки продаж. Что, мол запустили такую систему, разогнали менеджеров и все стало зашебись. Но это не всегда так. Сегодня технологии действительно позволяют покупать без менеджеров, но если у вас продукт дороже 200$, то с менеджером продажи будут идти куда легче.
Хорошая автоворонка продаж помогает оптимизировать процесс. Если раньше у вас было 10 звонарей, которые звонили всем подряд и тупили, то теперь у вас есть возможность взять 2-3 супер-бойца и получить такой же результат. Полностью убрать менеджеров и техподдержку — это миф, и многие на это ведутся.
Часто те, кто ищет волшебника, получают сказочника.
В моей картине мира у вас должна быть крутая автоворонка, которая сама продает, но есть два- три адекватных менеджера, которые работают на добивании.
Но при этом если они будут плохо работать — процесс не остановится. И это ключевое. Во многих компаниях вся прибыль держиться на активности отдела продаж. Мое субъективное мнение состоит в том, чтобы система давала основной доход, а не люди.
Естественно мы используем TimeDigital CRM. Я уверен, что это лучшее решение для инфобизнеса на мировом рынке. (Я уже вижу вашу улыбку на лице). Мы продаем американский продукт — ActiveCampaign. 50 000 клиентов в США, 300 программистов в штате. Короче, это серьезные ребята, которые знают, что делают. В статье про CRM для инфобизнеса я подробно рассказал почему это решение круче других.
Для меня важен Site / event tracking, lead scoring, аналитика открываемости писем. Об этом я детально написал в статье “Почему сервис рассылок и CRM система должны быть в одной системе”.
Проведение вебинаров и автовебинаровЗарегистрируйтесь на мастер-класс по автоматизации инфобизнеса
Сразу хочу сказать, что я не фанат проводить живые вебинары.
Я их провел штук 100 и мне надоело рассказывать одно и тоже.
Я фанат автовебинаров. На мой взгляд это очень крутой и недооцененный инструмент. В первую очередь на конверсию влияет ваша презентация, а точнее правильный скрипт продаж. Если вы супер эксперт и только учите людей на вебинарах, то у вас не будет продаж. Вам все аплодируют, скажут какой вы классный, но не будут покупать.
Чтобы продавать, необходимо выстроить правильную продающую презентацию. Я когда-то проходил тренинг Рассела Бренссона и пользуюсь его скриптом.
Зарегистрируйтесь на мастер-класс и узнайте как получить доходимость на вебинар 44%
Мой рекорд — это 23% конверсии в продажу. То есть 100 человек зарегистрировалось на вебинар, 44 человека дошли и 4-6 купили мой продукт.
Во-вторых, на конверсию влияет автоматизация маркетинга и дожим.
Тут целая система, которая пушит клиента в зависимости от его действий на вашем сайте и на вебинаре.
Тем, кто зарегистрировался и не пришли, я высылаю повторную регистрацию. Тем, кто пришел на вебинар, я показываю один оффер, затем перевожу их на другой автовебинар. Для меня важна фиксация регистрации и входа в вебинарную комнату. Более подробно об этой системе я рассказал в этой статей.
Далее, для меня важны автоматические автодозвоны и смс. Чтобы они уже были встроены в систему. Многие делают уведомления о вебинарах вручную. Это непозволительно для хорошей автоворонки продаж. Для живых вебинаров я использую WebinarJam, для автовебинаров EverWebinar.
Вот так выглядит одна из наших автоматизаций «Не пришел на вебинар по автоворонкам»
Автоматизация прогрева лидов (lead nurturing)Это важнейший факт автоворонки продаж. В своем кейсе я привел статистику по длительности сделки в инфобизнесе. 73% наших клиентов покупают через месяц после первого касания.
Вам необходимо научиться прогревать лидов. Для этого необходимо выстроить вариативную автоматизацию. Также это называют “триггерным маркетингом”
Боль состоит в том, что все просто бомбят подписчиков письмами. В 99% случаев — это массовая рассылка по своей базе в стиле “У нас новый вебинар. Регистрируйтесь”. И вот так работают все. В начале собирают емеилы, потом зазывают на вебинары и продают продукт.
Для хороших автоматизаций нужен крутой софт. Сейчас все сервисы рассылок переходят к, так называемому, “вариативному редактору” и внешне ничем не отличаются. Важно понимать какое количество условий и действий можно сделать.
Сбор подписчиков в образовательных проектах
Для сбора подписной базы вам необходима система лид-магнитов, которые будут побуждать клиентов оставить контактные данные.
Мы используем подписку в мессенджеры и на емеил. Конверсия в подписку на Email в 2 раза выше, чем в мессенджер.
Конверсия в подписку с OptinMonster
Конверcия в подписку в ManyChat
В инфобизнесе конверсии самые высокие 5 — 30%
В отдельных случаях конверсия достигает более 50%, но это очень редко.
Идеальный набор софтов для инфобизнесаВ первой статье я более детально рассказал какие софты нужно выбирать. Для ленивых просто перечислю.
Email рассылка и CRM — TimeDigital CRM
Вебинары — WebinarJam
Автовебинары — EverWebinar
Размещение курсов — Teachable
Прием платежей — Teachable (Если вы не из РФ, то можно взять первый пакет тичейбл в паре с E-autopay)
Пример идеальной автоворонки для инфобизнеса (По моему мнению)Сейчас я хочу показать вам одну из наших автоворонок продаж.
Всего у нас их больше 100. Вот так выглядит регистрация на один из наших вебинаров.
Узнайте как получить открываемость писем 75%
Как можно реализовать эту систему?
Разумный вопрос. 90% людей, смотрящих эти видео, вообще не понимают в чем суть. Для меня, как для продавца, CRM — плохо. Для вас это хорошо.
Вы можете очень сильно превзойти конкурентов. Так вот первый вариант — это вы сливаетесь и думаете “Не в этом фишка”. Но я думаю это не про вас, так как эти люди слились еще при первом скроле этой страницы.
Второй вариант — это 5% людей, думаю что в Геткурсе, Гетреспонсе, Амо, Битриксе, Антитренингах, Меилимпе, Джастклике все тоже самое и можно повторить не переходя на те софты, о которых я писал выше.
Ну, ну 🙂
Отлично, если вы еще здесь — то мы с вами на одной волне.
Поздравляю, вы вошли в те 5% людей, которые хотят сделать сразу все правильно.
У вас есть несколько вариантов. Первый — нанять спеца по автоворонкам. Но тут чревато тем, что вы попадете на дилетанта, который вчера клепал лендосы и настраивал директ, а сегодня захотел войти в “жирную нишу” и хайпануть.
Второй вариант — делать самому. Не самый худший вариант. Долгими тестами можно добится результата, но это займет больше года. Я проверял это не один раз. Просто поверьте мне.
Третий вариант, это делать самому, но по моим бесплатным урокам. Этот вариант уже лучше, и сэкономит вам примерно пол года.
Четвертый вариант — купить у меня видео-курс “Автоворонка 4.0”, где я уже все расписал и объяснил. Нужно будет повторить. Тут не нужно будет гадать и тестировать. Просто повторяете и все работает.
Пятый вариант — купить мой курс “Автоворонка 4.0” с консультациями. Самый дорогой и самый надежный вариант реализовать. По сути это консалтинг с доведением до результата.
Сразу хочу сказать, что это технический курс, который я записывал 4 месяца.
Я рассказываю как автоматизировать процесс продаж с технической стороны дела.
Я НЕ рассказываю как начать инфобизнес, как создать первый курс, как провести первый вебинар и все в таком духе.
Мой идеальный клиент — это человек, который уже начал инфобизнес, у него были первые продажи, он ОСОЗНАННО понимает, что автоматизация ему нужна, он осознанно понимает, что автоматизация сильно помогает. Если вы уже пару раз продали свой информационный продукт — я вам 100% буду полезен.
Если у вас не было продаж, то 100% вам НЕ поможет этот курс прямо сейчас. В будущем вполне возможно, но не сегодня. Экспертов в теме “Как начать инфобизнес” хватает. Идите к ним, стартоните, сделайте 5 продаж и приходите ко мне.
Я разбил этот курс на несколько модулей. Идея состоит в том, чтобы вы один раз купил информационный продукт, и больше не бегали по всему интернету в поисках недостающей информации.
Главная идея программы — дать пошаговую инструкцию реализации воронки продаж для инфобизнеса в техническом плане
Модуль 1. Что такое автоворонки продаж
- Эволюция способов передачи информации
- Как стать человеком из будущего?
- “Профессиональный стрелок” или “обезьяна с палкой”
- Как эволюционировал инфобизнес
- История первого инфобизнеса Гильгамеша
- Маркетинг Гитлера
- Маркетинг Цезаря
- Почему любой бизнес должен иметь свой инфопродукт
Модуль 2. Семь стадий автоматизации маркетинга
- 7 шагов автоматизации маркетинга
- Lead nurturing
- Продуктовая линейка
- 23 вида лидмагнитов
- Модуль AARRR от Дэвида Маклюра
- Софты для каждой стадии
Модуль 3. Создание смысловой карты контента
- Как понять, что конвертит клиента, а что нет
- 3 составляющих информации
- Разбираем примеры смысловых карт
- Digital инструменты для смысловых карт
- Разбираем примеры хорошего/плохого контента
Модуль 4.
Digital инструменты
- Роботы-боботы
- CRM
- Advanced marketing
- Email Marketing
- Chatbot
- Marketing automation
- Conversion optimization features
Модуль 5. Основные функции автоматизации маркетинга
- Основные функции в софтах
- Скоринг
- Трекинг действий на сайте (Site/event tracking)
- Триггерные рассылки
- Триггерные автоматизации
- Automation flow
- Advanced search в CRM
- Онлайн конверсии
- If/else редакторы
Модуль 6. Как выбрать правильный софт
- Подборка софта под ваш тип бизнеса
- Интеграционные платформы
- Шесть этапов внедрения автоматизации маркетинга в CRM
- Ошибки при внедрении CRM
- Рекомендации по внедрению CRM
Модуль 7. 21 ошибка в автоворонках продаж
- 21 ошибка в автоворонках продаж
- Что нужно делать, а что не нужно делать
- Как не наломать дров в работе с подрядчиками
Модуль 8.
Автоворонки в Мессенджерах
- Какую платформу выбрать
- Интеграция воронки в мессенджере с воронкой в Email
- Омниканальная коммуникация
- Синхронизация карточки клиента в мессенджере в CRM
Модуль 9. Разбор готовых автоворонок продаж
- Как мы продали 80 коттеджей через автоворонки продаж
- Кейс по проведению автовебинаров в образовательных проектах
- Кейс “Нишевый интернет-магазин, который продает в США”
- Автоворонка из профиля Инстаграм
Бонусы
В дополнении к подробным видео-урокам я предоставлю бонусы разных подборок, инструкций и файлов.
Бонус 1. Распечатка таблицы ментальных триггеров
Зарегистрируйтесь на мастер-класс по автоворонкам в инфобизнесе и получите подробный видео-разбор одной из наших воронок после вебинара
Бонус 2.
Бонус 3.
Разбор скрипта на вебинар по технике Нила Пателя
Бонус 4. Готовый шаблон для импорта вебинарной автоворонки
Бонус 5. Инструкция из 256 шагов по созданию автоворонки
Бонус 6. Видео-курс по автоматизации инфобизнеса
Бонус 7. Техническая настройка автовебинара в Everwebinar с доходностью 57%
Бонус 8. Техническая настройка платформы для хранения курсов Teachable
Бонус 9. Техническая настройка автоматизации маркетинга TimeDigital CRM
Бонус 10. Блок по автоворонкам в мессенджерах от секретного спикера
Блок 11. eBook Антона Выборного «Библия автоматизации маркетинга»
Мегабонусы!
- Пример смысловой карты контента для автоворонки одного из наших клиентов
- Пример технического задания для автоворонки на контент одного из наших клиентов
- Запись интервью по вытягиванию смыслов из заказчика для автоворонки
- Разбор маркетинга Зеленского на выборах
- Архетипы бренда
Формат
алгоритм, как внедрить, настроить, принцип работы и примеры реализации
Бохонок Анна
e-commerce маркетинг оптимизация инструкции
Поделитесь
Содержание
Последние пару лет шум вокруг автоворонок продаж не утихает.
Бизнесмены с вдохновением начали искать хороших исполнителей, а маркетологи — активно осваивать новый инструмент. Разумеется, чтобы стать тем самым хорошим исполнителем. Но некоторые до конца так и не поняли, что такое автоворонка продаж, в чем заключается ее смысл. Поэтому в первую очередь нужно разобраться с особенностями инструмента и алгоритмом его работы. Тогда вы сможете понять, действительно ли воронка помогает бизнесу и дает реальные результаты.
Что такое автоворонка продаж
Воронка – пошаговый сценарий, который проходит пользователь от первого посещения сайта до совершения покупки. Чтобы он прошел его «на автомате», используются автосообщения. Здесь уже речь конкретно об автоворонке продаж. Мы просто правильно настраиваем воронку, чтобы побудить человека прийти именно на конкретный сайт. В дальнейшем каждое действие покупателя становится новым касанием. Чем их больше, тем легче конвертировать посетителя в клиента.
Вот как выглядит воронка с точки зрения готовности пользователя к покупке:
Кому и зачем нужна автоворонка
Грамотно разработанная автоворонка продаж помогает решать много важных задач:
- увеличить «продолжительность жизни» покупателя;
- повысить прибыль;
- снизить затраты на потенциального потребителя;
- оптимизировать рекламный бюджет;
- снизить отток клиентов.

По сути, воронка дает возможность задействовать ваш продукт полностью для завлечения покупателей. С ее помощью получится потратить больше времени и финансов на улучшение предложения, меньше его уйдет на задачи, поддающиеся автоматизации.
С учетом упомянутых задач становится ясно, для кого подходит автоворонка. Это интернет-магазины, разработчики приложений, инфопродуктов и сервисов, компании из сферы услуг. Конкретные цели у каждого будут свои, но общие принципы работы воронки мало отличаются.
Структура и логика автоворонки продаж
Автоворонка — это совокупность последовательных элементов. Каждый вовлекает пользователя на следующую ступень взаимодействия.
Рассмотрим подробнее, как работает автоворонка с наглядными примерами.
Бесплатный ознакомительный продукт — лид-магнит
Задача этого элемента автоворонки — получить от человека контакты.
К примеру, портал Deezer предоставляет всем бесплатную премиум-подписку на 15 дней. Чтобы ее получить, пользователю нужно ввести свой электронный адрес.
Далее начинается рассылка приветственных писем с обучающими материалами по использованию платформы, углубленными настройкам и пр.
Что важно в лид-магните? Можно назвать три составляющих качественного бесплатного продукта:
- Понятное вовлекающее название. Нужно сделать так, чтобы человек сразу уловил, что предлагается в лид-магните. Например, заголовок «Проверьте свои знания» не скажет ни о чем. А вот «Тест: насколько хорошо вы знаете отечественный кинематограф» уже дает понять, что содержит лид-магнит.
- Лаконичность и содержательность. Лид-магнит должен ознакомить читателя с бизнесом за 10–15 минут. Даже если у вас есть много материалов, нет необходимости отправлять их все. Выберите наиболее интересный и цепляющий.
- Польза. Лид-магнит — продукт бесплатный, но не стоит делать его спустя рукава. Он должен стать действительно полезным. Идеально, чтобы после ознакомления человек подумал: «Если такое предлагают бесплатно, то что тогда я получу платно?».
Разумеется, в хорошем смысле.
Уделяйте внимание разработке лид-магнита. Это первое касание, от которого зависят дальнейшие шаги пользователя: пойдет он вперед по воронке или откажется.
Результат первого уровня воронки — лид:
Недорогое одноразовое предложение — трипваер
Следующий уровень автоворонки — недорогой продукт, перекликающийся с лид-магнитом. Стоимость трипваера должна быть настолько привлекательной, чтобы человек готов был заплатить. Конечно, конкретных рамок цен здесь нет. В некоторых сферах стоимость трипваера доходит до тысяч долларов.
Вернемся к платформе Deezer. После окончания бесплатного периода начинаются проблемы: рекламы посреди песен, невозможность сохранить треки и т. д. Здесь Deezer предлагает продлить подписку всего за 0,99 евро на целых 3 месяца. Заманчивое предложение?
Этот продукт не зря называется трипваером. В переводе с английского tripwire означает «ловушка». В какой-то мере так и есть, ведь человек с легкостью соглашается на покупку этого дешевого продукта.
Таким людям уже будет легче продать и основное предложение компании.
Результат второго уровня воронки — прогретый лид:
Основной продукт — ваше уникальное предложение
Теперь на сцену выходит «виновник» мероприятия по настройке автоворонки — основной продукт. Именно его представление подготавливали на предыдущих уровнях лид-магнит и трипваер. В цепочке воронки основной продукт наиболее дорогой, поэтому к его презентации нужно подойти с максимальной отдачей.
Снова пример автоворонки продаж платформы Deezer. По окончании трех месяцев дешевой подписки человеку предлагают пользоваться премиум-аккаунтом дальше по обычной цене. Вспоминая проблемы с рекламой и сохранением аудио, «жертва» уже более охотно соглашается купить основной продукт.
Результат третьего уровня воронки — готовый покупатель:
Допродажи и кросс-продажи — максимизация прибыли
Останавливаться на 1 проданном продукте не всегда разумно. Можно и нужно сделать этому же покупателю дополнительное предложение.
В бой вступают максимизаторы прибыли. Это товары и услуги, которые предлагаются к основному продукту.
Например: при покупке смартфона можно предложить чехол, а при заказе электронной книги по поисковой оптимизации — персональный видеоурок.
Результат четвертого уровня воронки — VIP-клиент:
Повторные продажи — постоянные клиенты
Лучший эффект автоворонки — получение повторных заказов. Желательно, чтобы человек стал вашим покупателем еще раз. Здесь поможет «дорожка возврата».
Например: при продаже тракторного оборудования предложите обслуживание со скидкой в 50%.
Пример автоматической воронки для интернет-магазина
Преимуществами автоворонок пользуются владельцы разных видов бизнеса. И крупные интернет-магазины — это не исключение.
Рассмотрим, как реализовали воронку маркетологи «Фокстрота»:
-
Лид-магнит с летней скидкой на технику.
Специалисты настроили рассылку и предложили сразу «в лоб» внушительную скидку.
Наглядно продемонстрировали старую и новую цену, чтобы пользователь увидел выгоду. Кто планировал покупать технику, тот с большой вероятностью сделает это сейчас, пока действует скидка. -
Трипваер с выгодными кредитными условиями.
На этом этапе предлагают еще более заманчивое условие — приобретение техники по беспроцентному кредиту.
Еще один вариант трипваера:
По сути, это практически бесплатная услуга монтажа кондиционера. С учетом нынешней стоимости установки предложение, конечно, выгодное.
-
Основной продукт.
На этом этапе воронки человек просто что-то покупает, то есть, совершается продажа. Например, он купил холодильник с обещанной скидкой:
-
Допродажи.
Зачем останавливаться на достигнутом? Так и решили маркетологи «Фокстрота». Они предложили покупателю холодильника дополнительные услуги.

-
Повторные продажи.
Чтобы клиенты не уходили к конкурентам и охотно покупали снова, «Фокстрот» предложил им 5% кэшбека.
Что нужно, чтобы создать автоворонку для бизнеса
Внедрение автоворонки продаж сопряжено с многочисленными работами, анализом аудитории. Вы должны понимать потребности ЦА и умело закрывать их. Кроме того, для построения автоворонки потребуются:
- сайт. Это важный момент. Без хорошего сайта вам некуда будет приводить людей с автоворонки. Разумеется, теоретически ее можно построить и в социальных сетях. Но лучше всего все-таки сайт;
- трафик. Воронка нужна для генерации лидов и удержания клиентов. По сути, она работает уже с имеющимся трафиком. Как его привести? Используйте разные инструменты маркетинга: СЕО, СММ, контекстную рекламу и т. д.;
- копирайтер. Вам потребуется много контента, поэтому заручитесь помощью специалиста.

Обязательно ответьте на важные вопросы:
- Какой основной продукт?
- Какие инструменты будут использоваться?
- О чем будет информировать воронка?
- Каких результатов нужно добиться?
Чтобы все заработало, понадобится еще и полный комплект инструментов для внедрения автоворонки:
- CRM-система. Позволяет вести базы клиентов, собирать контакты и контролировать деятельность менеджеров по продажам. Для работы используют AmoCRM, Carrot quest или другие системы.
- Сервис электронной рассылки. Это один из основных инструментов автоворонки. С его помощью письма отправляются автоматически, причем каждое — в зависимости от предыдущего действия пользователя. Для настройки рассылки можно пользоваться сервисами Mailchimp, Unisender, Getresponse, Carrot quest.
- Сервисы для повышения продаж. Сюда относятся виджеты на сайте: кнопка обратного звонка, онлайн-чат, форма записи, всплывающие окна и т.
д. Для настройки используйте Carrot quest, Jivosite, Redhelper. - Аналитический сервис. Позволяет следить за показателями сайта: количество посетителей, поведенческие факторы и пр.
- Система сквозной аналитики. Предназначена для того, чтобы измерять эффективность конкретных каналов продвижения. Система аналитики для всех инструментов автоматической воронки есть в Carrot quest. Можно также воспользоваться сервисом Roistat или Rick.
Не забывайте про А/Б тестирование. Иногда даже замена одной картинки положительно влияет на работу автоворонки. Проверяйте гипотезы, экспериментируйте и внедряйте наиболее эффективные решения.
По сути, придется проделать колоссальную работу. Так что будьте готовы к тому, что настройка автоворонки займет немало времени. Или доверьте разработку профессионалам и наслаждайтесь результатами.
Сервисы для создания автоворонок
Выше упоминалось о том, что для работы с воронками есть много инструментов.
Рассмотрим кратко наиболее популярные сервисы:
- Autofunnels. Посредством инструмента можно зрительно выстраивать цепочки. Предусмотрены подсказки, которые предлагают шаблонные блоки. В сервисе можно сразу настроить письма, создать рассылки по SMS, отслеживать статистику.
- Carrot quest. Подходит для внедрения всплывающих окон, онлайн-чатов, рассылок. Кроме того, есть детальные сведения по каждому клиенту, сортировка пользователей по определенным параметрам.
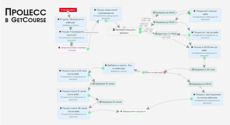
- Getcourse. Сервис по работе с автоматическими воронками для онлайн-школ и информационных продуктов. Подходит и для простых, и для сложных процессов. Присутствует все для продвижения: шаблоны сайтов, своя система управления, прием платежей и пр.
- GetResponse. Имеет шаблоны автоматизации, позволяет создавать процессы в редакторе с блоками и просматривать их прохождение в режиме реального времени.
- FunnelFlux.
Предусматривает построение воронки в блочном редакторе. Доступны разные шаблоны, настраиваемые под себя. - Infusionsoft. Кроме автоворонок, здесь присутствует CRM-система, настраиваемые письма. Доступно управление персоналом и клиентами.
Сложно назвать лучший сервис, где будет удобным создание автоворонки. Поскольку практически во всех есть пробный период, можно сразу протестить и выбрать подходящий инструмент.
Советы по внедрению автоматических воронок
Идеальная автоворонка для бизнеса с первого раза — это с большой вероятностью дело удачи или максимально скрупулезного подхода. Но и у профессионалов порой бывают взлеты и падения. Учитесь на чужих ошибках, чтобы потом не переделывать работу. Вот несколько советов:
- Сразу определяйте правильную стратегию. Важно понимать специфику проекта. Допустим, вы продвигаете дорогой продукт. Сразу вести людей на страницу регистрации или форму заявки бессмысленно, ведь они еще не знают ценность предложения.
Если заметили, что посетитель долго изучает лендинг, предложите ему проконсультироваться через чат. Так можно перевести холодного лида в категорию подогретого. -
Внимательно прорабатывайте сценарий. Это бывает нелегкой задачей. Но сценарий критически важен, поскольку он влияет на успех всей работы автоворонки и позволяет уберечь бюджет от бессмысленных трат.
Не забывайте обновлять и содержание писем.
- Следите за отсутствием технических ошибок. Тесты — всему голова. Тестируйте автосообщения очень внимательно. Привлекательный поп-ап на десктопе может отображаться хорошо, а на смартфоне он закроет половину текста. Проверяйте корректность отображения в разных браузерах.
- Не отказывайтесь от гипотез. Нельзя знать заранее на 100%, сработает сценарий или нет. Тестируйте результативность этапов воронки и каждого письма. Измеряйте показатели до внедрения изменений и после. По этим данным делайте выводы, что самое эффективное.

- Выбирайте правильные сегменты для писем. Есть вероятность, что вы не получите достаточный объем трафика для лидогенерации. Рекомендуется начинать с широких сегментов. К примеру, посетителей, которые перешли на сайт и побыли на нем 20 секунд.
- Не смешивайте разные сегменты. Следите за триггерами в рассылках и автосообщениях. Кому они придут? Разным пользователям или одним и тем же? Если человека засыпать письмами, он может просто посчитать это спамом и откажется взаимодействовать дальше.
- Понимайте ценность клиента. Прежде чем просить пользователя о чем-то (к примеру, оставить адрес почты), дайте что-то взамен. Причем эквивалентное или более ценное. В нише e-commerce отлично работают скидки и акции, а в инфобизнесе — полезный контент.
- Задействуйте автоворонку на все 100%. Старайтесь выжать из нее максимально: прорабатывайте автосообщения, внедряйте различные лид-магниты, трудитесь над генерацией лидов.
Это ваша потенциальная прибыль, поэтому пускать все на самотек точно не стоит.
Выводы
Зная, как настроить автоворонку продаж, вы сумеете достичь поставленных бизнес-задач. Не отказывайтесь от возможности привлечь клиентов через дополнительный канал. Автоматизированная работа с потенциальными покупателями имеет много плюсов:
- лиды генерируются и обрабатываются автоматически;
- снижается нагрузка на персонал;
- увеличиваются продажи, а сам процесс становится осмысленным;
- наглядно показывается, на каком уровне воронки пользователи уходят, где нужно внести изменения;
- присутствует возможность организовать дополнительные продажи и возврат клиентов.
Основное в построении автоворонки — стратегия и сценарий. Уделите этим моментам максимум внимания и по возможности заручитесь помощью опытного маркетолога.
FAQ
Что такое автоворонка?
Это воронка продаж, по которой человек поэтапно движется посредством автоматических сообщений.
Каждое письмо подогревает интерес пользователя и переводит его из одной категории в другую — от обычного подписчика до разового или постоянного клиента.
Как сделать автоворонку?
Для внедрения автоматической воронки нужны сайт, трафик, инструменты коммуникации, контент-менеджер и сервисы аналитики.
Какие бесплатные сервисы для создания автоворонок?
В работе с автоворонками можно использовать такие инструменты, как Mailchimp, Unisender, Getresponse, Carrot quest. Есть пробный период, чтобы бесплатно оценить и попробовать возможности сервисов.
e-commerce маркетинг оптимизация инструкции
5/5 Полезность
Проголосовали: 6
5 stars 4 stars 3 stars 2 stars 1 star
Бохонок Анна
SEO-копирайтер, SMM-копирайтер
Другие статьи автора
Добавить комментарий
Напишите комментарий *
Ваше имя *
Электронная почта *
У Вас остались вопросы?
Наши эксперты готовы ответить на них.
Оставьте ваши контактные данные.
Будем рады обсудить ваш проект!
Получить консультацию
Наш менеджер свяжется с Вами в ближайшее время
категории блога
Инструкции Продвижение за рубежом Кейсы Интернет-маркетинг Контекстная реклама Продвижение сайтов Социальные сети
Последние статьи
Как составить медиаплан рекламной кампании
Тихонюк Надежда
19 января 2023
Коммерческие факторы ранжирования интернет-магазина
Иванина Роман
25 ноября 2022
Сколько стоит реклама в «Инстаграм»
Иванина Роман
21 октября 2022
Продвижение сайтов в Германии
Иванина Роман
20 октября 2022
10 проверенных примеров воронки продаж в 2023 году (и почему они конвертируются)
Даже если она у вас уже есть, изучение лучших примеров воронки продаж может помочь вам оптимизировать маркетинговую стратегию и еще быстрее развивать свой бизнес.
И если вы только начинаете строить свою воронку, почему бы не поучиться у компаний, которые уже проложили путь?
Чтобы помочь вам в этом, мы рассмотрим 10 наших любимых воронок продаж с высокой конверсией и объясним, как они работают и почему они настолько эффективны.
Но прежде чем мы перейдем к этим звездным примерам, давайте начнем с краткого определения…
Что такое воронка продаж?
Воронка продаж, также называемая путем покупателя или воронкой продаж, представляет собой маркетинговый термин, описывающий 4 этапа, которые потенциальные клиенты проходят на пути к тому, чтобы стать клиентом.
Каждый этап соответствует действиям, которые должны предпринять маркетологи, чтобы перейти к следующему этапу.
Эти стадии:
Осведомленность
- Потенциальные клиенты сталкиваются с проблемой и узнают, что предлагает ваш бизнес.
- Маркетологи делятся образовательным и информационным контентом, чтобы привлечь внимание и заинтересовать.

Интерес
- Потенциальные клиенты больше изучают возможные решения своих проблем.
- Маркетологи делятся авторитетным контентом и контентом для построения отношений.
Решение
- Перспективы готовы купить и оценить несколько вариантов.
- Маркетологи делают наилучшие аргументы в пользу своего продукта.
Действие
- Маркетологи делятся контентом, который помогает клиентам получить максимальную отдачу от их продуктов.
- Маркетологи подталкивают потенциальных клиентов к совершению покупки.
- Потенциальный покупатель становится платящим покупателем.
10 примеров воронок продаж (которые превращаются как сумасшедшие)
Теперь, когда мы разобрались с основами воронок продаж, давайте взглянем на несколько наших любимых примеров.
Это не качественный рейтинг воронок продаж. Они перечислены в алфавитном порядке.
1.
Воронка продаж BasecampКак работает воронка продаж Basecamp
Basecamp — это инструмент управления проектами, который помогает удаленным командам организовывать и выполнять свою работу.
Они продвигают потенциальных клиентов через свою воронку продаж B2B, используя обычный поиск, образовательный контент, руководства, тематические исследования, информационные бюллетени и бесплатные пробные версии.
Осведомленность : Basecamp делится контентом блога и книгами, которые помогают потенциальным клиентам решать болевые точки и достигать целей, связанных с управлением удаленными командами.
Заинтересованность и решение : Basecamp делится руководствами, которые учат потенциальных клиентов тому, как управлять удаленными командами и эффективно выполнять проекты (часто с использованием их программного обеспечения). Они также делятся кейсами и отзывами своих клиентов, чтобы завоевать авторитет и показать, что они являются лучшим решением для управления проектами.
Действие : Бесплатная пробная версия Basecamp пытается превратить бесплатных пользователей в платных, помогая им ощутить ценность своего инструмента. Они также укрепляют доверие, предоставляя информационные бюллетени и образовательный контент, наполненный ценными советами и тактиками. В совокупности эти стратегии мотивируют потенциальных клиентов на покупку.
Почему воронка продаж Basecamp настолько эффективна
Воронка продаж Basecamp эффективна, потому что обеспечивает ценность на каждом этапе пути потенциального клиента.
Привлечение потенциальных клиентов с помощью образовательного контента позволяет Basecamp продемонстрировать, как его инструмент решает болевые точки потенциальных клиентов и достигает их целей.
Бесплатная пробная версия снижает трения и упрощает переход потенциальных клиентов. Затем это помогает потенциальным клиентам получить максимальную отдачу от своего инструмента, чтобы они перешли на платный план.
2.
Воронка продаж ConvertKitКак работает воронка продаж ConvertKit
ConvertKit — это инструмент, который помогает блогерам и авторам создавать целевые страницы, формы регистрации и электронные письма.
Они продвигают потенциальных клиентов через свою воронку продаж, используя партнерский маркетинг, образовательные сообщения в блогах, видеоконтент, вебинары, тематические исследования и бесплатные пробные версии.
Осведомленность : ConvertKit создает образовательный контент для блога и вебинары по цифровому маркетингу, которые учат потенциальных клиентов, как создавать и конвертировать аудиторию. В рамках своей маркетинговой кампании они также предлагают щедрую партнерскую программу каждому существующему клиенту, что увеличивает количество людей, продвигающих их программное обеспечение.
Интерес : Вебинары и обучающие видеоролики ConvertKit учат потенциальных клиентов всему, что им нужно знать для привлечения аудитории, и побуждают их применять полученные знания.
Решение : ConvertKit использует тематические исследования и отзывы, чтобы доказать, что они являются лучшей платформой для электронного маркетинга. Они также предлагают ограниченную бесплатную версию своего инструмента, что позволяет потенциальным клиентам легко попробовать его перед покупкой.
Действие : Бесплатная пробная версия ConvertKit способствует развитию потенциальных клиентов, демонстрируя ценность их инструмента. Точно так же образовательный контент ConvertKit демонстрирует его возможности, мощность и универсальность. Тестируя бесплатную пробную версию и потребляя контент, потенциальные клиенты становятся более удобными с инструментом и с большей вероятностью совершат покупку.
Почему воронка продаж ConvertKit настолько эффективна
Воронка продаж ConvertKit эффективна, потому что она:
- Подключается к своей армии существующих клиентов для создания маркетинга из уст в уста.
- Предоставляет потенциальным клиентам все необходимое для использования ConvertKit для расширения своей аудитории, повышения коэффициента конверсии и увеличения продаж.

- Создает тематические исследования, микроориентированные на их аудиторию (создатели и блоггеры), что делает их более актуальными и полезными.
- Предоставляет бесплатную пробную версию, чтобы потенциальные клиенты могли оценить ценность своего инструмента и перейти на платные планы.
3. Воронка продаж Daily Stoic
Как работает воронка продаж Daily Stoic
Daily Stoic — это веб-сайт, который учит людей, как использовать стоицизм, чтобы преуспеть в современном мире. Они продают книги, курсы, пакет членства в сообществе и аксессуары, которые помогают потенциальным клиентам изучать и применять стоические принципы.
С помощью социальных сетей, сообщений в блогах, видео, подкастов и информационных бюллетеней они продвигают потенциальных клиентов через процесс покупки.
Осведомленность : Daily Stoic создает статьи, видео и подкасты, описывающие, как использовать стоические принципы для решения современных проблем.
Затем они продвигают свой контент в Facebook и Instagram, чтобы привлечь потенциальных клиентов в свою воронку.
Интерес : Материалы Daily Stoic рассказывают потенциальным клиентам о ценности стоицизма и его учений. Они побуждают потенциальных клиентов подписаться на их информационный бюллетень, чтобы получать ежедневные стоические уроки и истории.
Решение и действие : Каждый информационный бюллетень фокусируется на стоическом принципе и делится историями, иллюстрирующими, как этот принцип может помочь читателям стать сильнее, счастливее, спокойнее и успешнее. Информационный бюллетень также продвигает продукты, которые помогают потенциальным клиентам применять этот принцип для улучшения своей жизни.
Почему воронка продаж Daily Stoic настолько эффективна
Воронка продаж Daily Stoic эффективна, потому что она информирует потенциальных клиентов о том, как стоицизм может улучшить их жизнь. В результате заинтересованные потенциальные клиенты покупают книги, курсы, абонементы и аксессуары, которые помогают им применять эти уроки.
Они также используют свой блог и социальные сети, чтобы превратить потенциальных клиентов в подписчиков на рассылку новостей. В информационном бюллетене они делятся короткими рассказами о важности стоических принципов и о том, как их применять, что побуждает к действиям.
4. Воронка продаж Groupon
Как работает воронка продаж Groupon
Groupon — это база данных купонов, которая помогает покупателям и туристам экономить деньги на покупках и мероприятиях.
Они продвигают потенциальных клиентов через свою воронку, используя реферальную программу, маркетинг по электронной почте, поиск по интересам, вознаграждения пользователей и ремаркетинг.
Осведомленность : Потенциальные клиенты либо ищут предложения, либо их друзья направляют их в Groupon. Рефереры зарабатывают 10 долларов за реферала. Groupon также предлагает 10% комиссионных для партнеров.
Интерес : Потенциальные клиенты либо ищут в Groupon предложения по интересующим их продуктам/мероприятиям, либо регистрируются в программе электронной почты Groupon, где Groupon отправляет им предложения с учетом их интересов.
Решение : Groupon упрощает принятие решения потенциальными клиентами, позволяя им приобрести купон в приложении.
Действие : Затем Groupon отправляет им всю информацию, необходимую для доступа к их покупкам/сбережениям. Позже Groupon отправляет клиенту больше предложений, которые могут его заинтересовать, исходя из его истории покупок. Они также вознаграждают клиентов, отправляя им доллары Groupon в зависимости от суммы, которую они тратят.
Почему воронка продаж Groupon настолько эффективна
Воронка продаж Groupon эффективна благодаря своей простоте, методам снижения трения и вознаграждениям.
Потенциальные клиенты могут легко найти предложения, которые им нравятся, с помощью поиска или индивидуальных рекомендаций, а также легко приобрести эти предложения в приложении. Они также используют адаптированный контент и вознаграждения за лояльность, чтобы удерживать пользователей.
5. Воронка продаж Grow & Convert
Как работает воронка продаж Grow & Convert
Grow & Convert — агентство контент-маркетинга, которое помогает компаниям превращать свои блоги в машины для создания конверсий.![]()
Они используют поисковый маркетинг, подробный контент, тематические исследования и сильное ценностное предложение, чтобы продвигать потенциальных клиентов через свою воронку продаж.
Осведомленность : G&C создает два типа статей для увеличения трафика:
- статей, ориентированных на ключевые слова, сфокусированные на болевых точках, которые, вероятно, будут искать их потенциальные клиенты.
- статей, в которых высказывается уникальная или противоречивая позиция по вопросам контент-маркетинга.
Заинтересованность : G&C укрепляет авторитет и демонстрирует свою ценность, делясь примерами из практики клиентов в своих статьях.
Решение : G&C помогает потенциальным клиентам принять решение, предлагая курс, который обучает их методам контент-маркетинга, чтобы потенциальные клиенты, которые еще не могут позволить себе их услуги, могли реализовать свои стратегии.
Действие : Страница продаж G&C знакомит потенциальных клиентов с каждым этапом их обслуживания и преимуществами, которые оно предоставляет.
А их ценностное предложение — подотчетный контент-маркетинг, приводящий к измеримым лидам — побуждает потенциальных клиентов действовать и узнавать об услугах G&C.
Почему воронка продаж Grow & Convert настолько эффективна
Воронка продаж G&C эффективна, потому что их контент привлекает целевой трафик, у них есть эффективное ценностное предложение, и они демонстрируют доверие через тематические исследования и примеры клиентов.
Статьи G&C ранжируются по ключевым словам, связанным с болевым синдромом, которые ищут потенциальные клиенты. Затем потенциальные клиенты читают статьи, которые учат их, как решить свои болевые точки. И во время чтения они видят примеры, демонстрирующие, как G&C реализует каждый урок и получает результаты для своих клиентов.
6. Воронка продаж Harvest
Как работает воронка продаж Harvest
Harvest — это программное обеспечение для отслеживания времени для предприятий, консультантов и фрилансеров, которое позволяет пользователям вести учет рабочего времени, отправлять счета и выполнять другие действия.
Они продвигают потенциальных клиентов через свою воронку продаж, используя образовательный контент, отзывы, вебинары и обучающие занятия в реальном времени, поддержку пользователей и бесплатную пробную версию.
Осведомленность : Harvest публикует на своем веб-сайте контент, который помогает потенциальным клиентам решать проблемы, связанные с управлением временем и выставлением счетов. Этот контент привлекает потенциальных клиентов и позволяет Harvest представить свой инструмент как решение проблем потенциальных клиентов.
Заинтересованность : Harvest продвигает потенциальных клиентов через стадию заинтересованности, обмениваясь руководствами, шаблонами, вебинарами и онлайн-тренингами, которые помогают потенциальным клиентам решать болевые точки с помощью своего инструмента.
Решение : Harvest помогает потенциальным клиентам принять решение, делясь отзывами и примерами из практики, которые устанавливают социальное доказательство.
Они упрощают конвертацию, предлагая 30-дневную бесплатную пробную версию.
Действие : Бесплатная пробная версия позволяет потенциальным клиентам оценить ценность Harvest. Веб-семинары, учебные занятия и надежная база данных поддержки пользователей помогают потенциальным клиентам получить максимальную отдачу от Harvest и повысить их шансы на переход на платные планы.
Почему воронка продаж Harvest настолько эффективна
Как и другие инструменты SaaS, Harvest полагается на бесплатную пробную версию, чтобы выполнить большую часть тяжелой работы. Но наиболее эффективным аспектом воронки продаж Harvest является надежная база данных поддержки пользователей, вебинары и обучающие занятия в режиме реального времени.
Эти маркетинговые материалы не только демонстрируют, как инструмент помогает потенциальным клиентам решить проблемы с тайм-менеджментом и выставлением счетов, но также помогают потенциальным клиентам получить максимальную отдачу от бесплатной пробной версии, чтобы они перешли на платные планы.
7. Воронка продаж Mailshake
Как работает воронка продаж Mailshake
Mailshake — это инструмент генерации лидов, который помогает маркетологам и компаниям захватывать, квалифицировать и конвертировать потенциальных клиентов на автопилоте.
Mailshake использует контент блогов, партнерский маркетинг, вебинары, сегментированные описания продуктов и демонстрации продуктов, чтобы продвигать потенциальных клиентов через свою воронку продаж.
Осведомленность : Mailshake создает контент для блога, который помогает потенциальным клиентам решать проблемы, связанные с лидогенерацией. Потенциальные клиенты также узнают о Mailshake от одного из своих партнеров.
Интерес : Mailshake проводит вебинары, обучающие потенциальных клиентов тому, как улучшить свои усилия по привлечению потенциальных клиентов. Во время этих вебинаров Mailshake продвигает свою платформу, показывая потенциальным клиентам, как она может еще больше улучшить их результаты по лидогенерации.
Решение : На веб-сайте Mailshake представлены описания их продуктов, адаптированные для различных сегментов пользователей (продажи, PR, создание ссылок). Каждый сегмент может узнать о функциях Mailshake, которые соответствуют их потребностям и целям.
Действие : Mailshake приглашает потенциальных клиентов запланировать индивидуальную демонстрацию, во время которой они знакомят потенциальных клиентов со своим продуктом, адаптированным к потребностям потенциальных клиентов, и помогают им выбрать оптимальный план пользователя.
Почему воронка продаж Mailshake настолько эффективна
Воронка продаж Mailshake эффективна благодаря микротаргетингу.
Содержание блога и веб-семинары адаптированы к уникальным потребностям и опыту различных сегментов рынка.
Описания продуктов на их веб-сайте позволяют потенциальным клиентам в различных сегментах рынка понять, как Mailshake может удовлетворить их конкретные потребности.
А их демонстрации 1:1 позволяют продавцам Mailshake проводить экскурсии по своим инструментам с учетом потребностей каждого отдельного потенциального клиента.
8. Воронка продаж Mixergy
Как работает воронка продаж Mixergy
Mixergy — это компания электронного обучения, предлагающая курсы и интервью, которые помогают предпринимателям начинать и развивать свой бизнес.
Mixergy использует сайты социальных сетей, рекламу, маркетинг влияния, бесплатный контент и маркетинг по электронной почте, чтобы продвигать потенциальных клиентов через воронку продаж.
Осведомленность : Mixergy привлекает потенциальных клиентов в первую очередь с помощью социальных сетей и платной рекламы. Характер их продукта также позволяет им использовать маркетинг влияния, поскольку во многих их интервью и курсах участвуют известные предприниматели, у которых есть своя аудитория.
Интерес : Чтобы потенциальные клиенты могли воспользоваться преимуществами своего членства, Mixergy предлагает доступ к 9 бесплатным интервью в обмен на подписку на их список рассылки.
Решение : Mixergy использует электронный маркетинг для привлечения потенциальных клиентов, делясь полезным и вдохновляющим контентом.
Они также рекламируют свои курсы и интервью, чтобы потенциальные клиенты могли лучше понять, что они предлагают.
Действие : Mixergy включает в свои электронные письма призывы к действию (CTA), приглашая клиентов присоединиться к их сообществу. CTA открывают целевую страницу, описывая преимущества и ценность членства в Mixergy — доступ к более чем 200 курсам и более чем 1700 интервью.
Почему воронка продаж Mixergy настолько эффективна
Воронка продаж Mixergy эффективна, потому что она использует огромные возможности влиятельного и электронного маркетинга.
Mixergy привлекает аудиторию предпринимателей, которые преподают свои курсы (и проводят интервью), потому что эта аудитория уже является поклонником предпринимателей и хочет иметь к ним больше доступа. Многие из этих людей, вероятно, обратятся, потому что увидят, что у их любимых предпринимателей есть курсы в сообществе.
Mixergy также использует электронные письма для привлечения потенциальных клиентов, чтобы информировать потенциальных клиентов о ценности членства, что подталкивает их к конверсии.
9. Воронка продаж Netflix
Как работает воронка продаж Netflix
Netflix — это платная служба потокового видео по подписке с более чем 15 000 наименований для зрителей.
Компания продвигает потенциальных клиентов через свою воронку продаж, используя рекомендации из уст в уста, маркетинг влияния и сокращение разногласий.
Осведомленность : Поскольку Netflix был первым на рынке, имя Netflix стало почти синонимом потоковых сервисов. Это также использует своего рода маркетинг влияния — когда потенциальные клиенты узнают, что Netflix транслирует фильмы и телешоу, которые им нравятся, они готовы присоединиться.
Заинтересованность и решение : Основной способ, которым Netflix взращивает потенциальных клиентов, — это пиар о играх на их платформе. Когда шоу и фильмы Netflix обсуждают в поп-культуре (как это происходит с популярными шоу, такими как « Stranger Things »), его идеальный клиент с большей вероятностью присоединится, чтобы увидеть, о чем идет речь.
Действие : Netflix упрощает преобразование, позволяя участникам отменить подписку в любое время без каких-либо скрытых платежей или долгосрочных обязательств. Это также повышает ценность более дорогих планов, чтобы потенциальные клиенты переходили на более высокие уровни членства.
Почему воронка продаж Netflix так эффективна
Воронка продаж Netflix эффективна, потому что она использует несколько источников виральности.
Поскольку Netflix был первым на рынке, его имя прочно вошло в поп-культуру. Он извлекает выгоду из шумихи, вызванной фильмами, размещенными на его сервисе, и шоу/фильмами, которые он создает.
Все это работает вместе, чтобы вызвать огромный интерес к платформе. И присоединиться легко и без риска.
10. Воронка продаж Rankings.io
Как работает воронка продаж Rankings.io
Rankings.io — агентство SEO, которое помогает юристам использовать поисковый маркетинг для развития своей практики.
Он использует социальные сети, контент блогов, тематические исследования, информационные бюллетени и подкасты, чтобы продвигать потенциальных клиентов по каналам продаж B2B.
Осведомленность : Rankings.io публикует руководства, статьи в блогах и сообщения в социальных сетях, которые учат потенциальных клиентов тому, как работает SEO и как применять тактику SEO. Он использует этот контент для привлечения потенциальных клиентов в свою воронку и превращает их в подписчиков на новостные рассылки и слушателей подкастов.
Заинтересованность, решение : Чтобы завоевать авторитет и позиционировать себя в качестве основного центра SEO для юридической фирмы, Rankings.io публикует в своем информационном бюллетене тематические исследования, которые демонстрируют, как она использовала тактику SEO, чтобы помочь своим клиентам развивать свою практику.
Слушая чей-то голос и видя его лицо, вы создаете более сильную связь, чем просто читаете слова, которые он написал.
Поэтому Rankings.io публикует изображения людей, стоящих за его организацией, в своем информационном бюллетене и общается с потенциальными клиентами напрямую через свой подкаст.
Действие : После укрепления авторитета и ознакомления с его содержанием, Rankings.io приглашает потенциальных клиентов запланировать консультацию через свой информационный бюллетень.
Почему воронка продаж Rankings.io настолько эффективна
Бизнес, основанный на предоставлении услуг, должен достичь двух целей:
- Убедить потенциальных клиентов в том, что они являются экспертами.
- Заставьте потенциальных клиентов поверить в идею работы с людьми в их организации.
Воронка продаж Rankings.io особенно эффективна, потому что тематические исследования в ее информационном бюллетене достигают первой цели, а подкасты — второй.
Каждый информационный бюллетень содержит фотографию генерального директора, чтобы потенциальные клиенты могли с ним познакомиться.
А их подкаст позволяет потенциальным клиентам ближе познакомиться с ним и другими сотрудниками Rankings.io.
Какой из этих примеров воронки продаж вам больше всего нравится?
Итак, какую из этих воронок продаж вы считаете наиболее эффективной?
Возможно, настоящий вопрос заключается в следующем: какая из этих воронок лучше всего соответствует вашим потребностям? И как вы можете адаптировать его к вашему бизнесу?
Если вы еще этого не сделали, перечитайте воронки продаж для каждой компании, найдите ту, которая вам нравится, и начните создавать собственную воронку продаж с высокой конверсией.
Ваш бизнес изменится.
Что такое воронка продаж, примеры и как ее создать (Руководство)
Каждый из этапов воронки продаж влияет на поведение потребителей. Вы должны знать их близко.
Зная каждый шаг, вы можете использовать тактику, чтобы увеличить количество людей, которые переходят от одного шага к другому.
Это может иметь сумасшедшие последствия для вашего бизнеса.
Допустим, вы удвоили количество людей на 2 шагах воронки. Вы удваиваете потенциальных клиентов и удваиваете процент закрытых клиентов. Это дает вам в 4 раза больше новых клиентов каждый месяц.
Определение воронки продаж и управление ею — одна из самых мощных концепций в бизнесе.
Давайте углубимся.
Что такое воронка продаж?
Воронка продаж — это каждый шаг, который нужно сделать, чтобы стать вашим клиентом.
Давайте посмотрим на воронку продаж из кирпича и раствора.
Люди, находящиеся на вершине воронки продаж, проходят мимо вашего магазина. Определенный процент из них решает войти, это следующая часть воронки.
Покупатель видит на распродаже стойку с футболками. Он или она просматривают стойку, теперь они на следующем шаге воронки. Затем покупатель выбирает четыре футболки и идет к кассе. Они на последнем этапе. Если все идет хорошо, они заканчивают покупку и достигают нижней части воронки.
Один и тот же процесс так или иначе происходит в каждом бизнесе.
Ваша воронка продаж может существовать как:
- Розничный магазин
- Отдел продаж
- Веб-сайт
- Электронная почта
- Персональная консультация
Любой маркетинговый канал может быть частью вашей воронки продаж. И ваша воронка может быть распределена по нескольким каналам.
Почему важна воронка продаж?
Ваша воронка продаж иллюстрирует путь потенциальных клиентов.
Понимание вашей воронки может помочь вам найти дыры в воронке — места, где потенциальные клиенты выпадают и никогда не конвертируются.
Если вы не понимаете свою воронку продаж, вы не сможете ее оптимизировать. Ниже мы рассмотрим особенности работы воронки, а пока поймите, что вы можете влиять на то, как посетители перемещаются по воронке и конвертируются ли они в конечном итоге.
Объяснение воронки продаж: как это работает
Несмотря на то, что для описания различных этапов воронки продаж используется множество слов, мы собираемся использовать четыре наиболее распространенных термина, чтобы объяснить, как работает каждый этап по мере продвижения покупателя.
от посетителя к потенциальному потенциальному потенциальному покупателю.
Посетитель попадает на ваш сайт через поиск Google или ссылку в социальной сети. Он или она теперь перспектива. Посетитель может просмотреть несколько сообщений в вашем блоге или просмотреть списки ваших продуктов. В какой-то момент вы предлагаете ему или ей возможность подписаться на вашу рассылку.
Если посетитель заполняет вашу форму, он становится лидом. Теперь вы можете продавать покупателю за пределами вашего веб-сайта, например, по электронной почте, телефону или тексту — или всеми тремя способами.
Лиды, как правило, возвращаются на ваш веб-сайт, когда вы обращаетесь к ним со специальными предложениями, информацией о новых сообщениях в блогах или другими интригующими сообщениями. Может быть, вы предлагаете код купона.
Воронка продаж сужается по мере прохождения посетителей. Отчасти это связано с тем, что у вас будет больше потенциальных клиентов в верхней части воронки, чем покупателей в нижней части, но также и потому, что ваши сообщения должны становиться все более целенаправленными.
Четыре этапа воронки продаж
Четыре этапа воронки продаж легко запомнить по аббревиатуре AIDA: осведомленность, интерес, решение и действие. Эти четыре этапа отражают образ мышления вашего потенциального клиента.
Каждый этап требует от вас, маркетолога, особого подхода, потому что вы не хотите послать неверный сигнал в неподходящее время. Это похоже на то, как официант спрашивает вас, что вы хотите на десерт, еще до того, как вы заказали напитки и закуски.
Рассмотрим каждый этап воронки продаж более подробно.
Осведомленность
Это момент, когда вы впервые привлекаете внимание потребителя. Это может быть твит, пост в Facebook, которым поделился друг, поиск в Google или что-то еще.
Ваш потенциальный клиент узнает о вашем бизнесе и о том, что вы предлагаете.
Когда химия подходит, потребители иногда покупают сразу. Сценарий в нужном месте и в нужное время. Потребитель уже провел исследование и знает, что вы предлагаете что-то желательное и по разумной цене.
Чаще стадия осознания больше похожа на ухаживание. Вы пытаетесь убедить потенциального клиента вернуться на ваш сайт и больше заниматься своим бизнесом.
Интерес
Когда потребители достигают стадии интереса в воронке продаж, они проводят исследования, сравнивают покупки и обдумывают свои варианты. Это время, чтобы напасть на невероятный контент, который помогает им, но не продает их.
Если вы продвигаете свой продукт или услугу с самого начала, вы отключите потенциальных клиентов и прогоните их. Цель здесь состоит в том, чтобы установить свой опыт, помочь потребителю принять обоснованное решение и предложить ему помощь любым возможным способом.
Решение
Этап принятия решения в воронке продаж наступает, когда клиент готов совершить покупку. Он или она может рассматривать два или три варианта — надеюсь, включая вас.
Пришло время сделать лучшее предложение. Это может быть бесплатная доставка, когда большая часть ваших конкурсных сборов, код скидки или бонусный продукт.
В любом случае, сделайте его настолько неотразимым, чтобы ваш лидер не мог дождаться, чтобы воспользоваться им.
Действие
В самом низу воронки продаж действует покупатель. Он или она покупает ваш продукт или услугу и становится частью экосистемы вашего бизнеса.
Однако то, что потребитель достигает нижней части воронки, не означает, что ваша работа выполнена. Действие для потребителя и маркетолога. Вы хотите сделать все возможное, чтобы превратить одну покупку в 10, 10 в 100 и так далее.
Другими словами, вы сосредоточены на удержании клиентов. Выразите благодарность за покупку, пригласите клиента оставить отзыв и обратитесь в службу технической поддержки, если это применимо.
Пример эффективной воронки продаж
Представьте, что вы владеете интернет-магазином по продаже старинных вывесок. Вы знаете, что ваша целевая аудитория много сидит на Facebook и что ваши целевые клиенты — мужчины и женщины в возрасте от 25 до 65 лет.
Вы запускаете фантастическую рекламу на Facebook, которая привлекает трафик на целевую страницу. На странице вы просите потенциального клиента подписаться на вашу рассылку в обмен на лид-магнит. Довольно просто, правда?
Теперь у вас есть лиды, а не перспективы. Они движутся по воронке.
В течение следующих нескольких недель вы будете рассылать контент, чтобы рассказать своим подписчикам о старинных вывесках, поделиться вдохновением в дизайне и помочь потребителям понять, как вешать эти вывески.
В конце вашей рассылки по электронной почте вы предлагаете 10-процентный купон на весь первый заказ каждого клиента. Хлопнуть! Вы продаете винтажные вывески как сумасшедшие. Все хотят то, что вы продаете.
Затем вы добавляете тех же клиентов в новый список адресов электронной почты. Вы начинаете процесс заново, но с другим содержанием. Дайте им идеи для стен галереи, посоветуйте им, как ухаживать за их вывесками, и предложите вывески в качестве подарков.
Вы просите их вернуться еще.
Вот и все:
- Осведомленность : Вы создали рекламу на Facebook, чтобы направлять (каламбур) людей на ваш сайт.
- Интерес : Вы предлагаете что-то ценное в обмен на привлечение потенциальных клиентов.
- Решение : Ваш контент информирует вашу аудиторию и готовит ее к покупке.
- Действие : вы предлагаете купон, от которого ваши лиды не могут устоять, а затем снова начинаете продавать им, чтобы увеличить удержание.
Как быстро построить воронку продаж
Вы в восторге, верно? Вы хотите создать воронку продаж сейчас и быстро. Не волнуйся. Это не так сложно, как может показаться.
Шаг 1. Анализ поведения вашей аудитории
Чем больше вы знаете о своей аудитории, тем эффективнее становится ваша воронка продаж. Вы не продаете всем . Вы продаете людям, которые хорошо подходят для того, что вы продаете.
Зарегистрируйте учетную запись Crazy Egg и начните создавать снимки.
Эти отчеты о поведении пользователей помогают отслеживать активность на сайте и выяснять, как люди взаимодействуют с вашим сайтом.
Куда они нажимают? Когда они прокручиваются? Сколько времени они проводят на той или иной странице? Все эти данные помогут вам уточнить портрет покупателя.
Шаг 2. Привлеките внимание аудитории
Воронка продаж работает только тогда, когда вы можете заманить в нее людей. Это означает размещение вашего контента перед вашей целевой аудиторией.
Выбирайте органический маршрут и размещайте тонны контента на всех своих платформах. Разнообразьте свой контент инфографикой, видео и другим контентом.
Если вы готовы потратить больше денег, запустите несколько объявлений. Идеальное место для показа этой рекламы зависит от того, где тусуется ваша целевая аудитория. Если вы продаете B2B, реклама LinkedIn может быть идеальным решением.
Шаг 3. Создайте целевую страницу
Ваша реклама или другой контент должны куда-то привести ваших потенциальных клиентов.
В идеале вы хотите направить их на целевую страницу с предложением, которое нельзя пропустить.
Поскольку эти люди все еще находятся в нижней части воронки продаж, сосредоточьтесь на привлечении потенциальных клиентов, а не на подталкивании к продажам.
Целевая страница должна направлять посетителя к следующему шагу.
Вам нужен смелый призыв к действию, который точно говорит им, что делать, будь то загрузка бесплатной электронной книги или просмотр обучающего видео.
Шаг 4. Создайте кампанию по рассылке электронных писем
Привлекайте потенциальных клиентов по электронной почте, предоставляя потрясающий контент. Делайте это регулярно, но не слишком часто. Одного-двух писем в неделю должно быть достаточно.
Подготовьтесь к продажам, сначала обучая свой рынок. Чему они хотят научиться? Какие препятствия и возражения вам нужно преодолеть, чтобы убедить их купить?
В конце своей капельной кампании сделайте невероятное предложение. Это часть контента, которая вдохновит ваших лидов на действия.
Шаг 5: Оставайтесь на связи
Не забывайте о существующих клиентах. Вместо этого продолжайте обращаться к ним. Поблагодарите их за покупки, предложите дополнительные коды купонов и вовлеките их в свою сферу социальных сетей.
Измерение успеха воронки продаж
Ваша воронка продаж может нуждаться в корректировке по мере роста вашего бизнеса, когда вы узнаете больше о своих клиентах и диверсифицируете свои продукты и услуги. Это нормально.
Отличный способ измерить успех вашей воронки продаж — отслеживать коэффициенты конверсии.
Сколько людей, например, подписываются на вашу рассылку после нажатия на рекламу в Facebook?
Внимательно следите за каждым этапом воронки продаж:
- Привлекаете ли вы внимание достаточного количества потребителей своим исходным контентом?
- Достаточно ли вам доверяют ваши потенциальные клиенты, чтобы предоставить вам свою контактную информацию?
- Защищали ли вы покупки в результате вашей кампании капельной рассылки по электронной почте и других маркетинговых мероприятий?
- Возвращаются ли существующие клиенты и снова покупают у вас?
Зная ответы на эти вопросы, вы поймете, где вам нужно настроить воронку продаж.
Почему вам необходимо оптимизировать воронку продаж
Вот правда: у ваших потенциальных клиентов есть множество вариантов. Вы хотите, чтобы они выбрали ваши товары или услуги, но вы не можете заставить их это сделать. Вместо этого вы должны продавать эффективно.
Без узкой оптимизированной воронки продаж вы просто догадываетесь о том, чего хотят ваши потенциальные клиенты. Если вы ошибетесь, вы потеряете продажу.
Используйте Crazy Egg Recordings, чтобы посмотреть, как люди взаимодействуют с вашим сайтом во время сеанса. Где они щелкают? Кажется, их что-то смущает? Они сосредотачивают свое внимание там, где вы хотите?
Это особенно важно для тех целевых страниц, о которых мы говорили. Если они не оптимизированы для конверсий, большинство людей просто уйдут.
Как оптимизировать воронку продаж
Вы можете оптимизировать воронку продаж множеством способов. Наиболее важными местами, на которые следует обратить внимание, являются области, в которых потребители переходят к следующей точке воронки.
Мы говорили о рекламе в Facebook. Не запускайте только одно объявление. Запустите 10 или 20. Они могут быть очень похожими, но направляйте их к разным покупателям и используйте функции таргетинга Facebook, чтобы эти объявления появлялись перед вашей целевой аудиторией.
A/B-тестирование ваших целевых страниц. Это требует времени, но вы охватите больше людей и надежнее конвертируете потенциальных клиентов.
Вы также можете проводить A/B-тестирование своих почтовых кампаний. Измените свой язык, изображения, предложения и макеты, чтобы выяснить, на что реагирует ваша аудитория.
Однако лучший способ оптимизировать воронку продаж — обратить внимание на результаты.
Начните с верхней части воронки. Вы создаете контент, платный или органический, чтобы привлечь внимание к вашему бренду и побудить людей нажимать на ваш призыв к действию. Если одна часть контента не работает, попробуйте что-то другое.
Перейдите на целевую страницу. Убедитесь, что предложение и призыв к действию имитируют контент в вашем блоге, рекламе в Facebook или любом другом ресурсе, который вы использовали для привлечения трафика.
Протестируйте заголовок, основной текст, изображения и призыв к действию, чтобы выяснить, что работает лучше всего.
Когда вы просите людей, находящихся на стадии действия, купить у вас, проведите A/B-тестирование вашего предложения. Работает ли бесплатная доставка лучше, чем 5-процентная скидка? Эти мелочи могут иметь огромное значение в вашем доходе.
И, наконец, отслеживайте уровень удержания клиентов. Люди возвращаются и покупают у вас во второй, пятый и двадцатый раз? Приглашают ли они своих друзей?
Ваша цель — сделать так, чтобы ваш бренд оставался в центре внимания. Если вы никогда не разочаруете свою аудиторию, у них не будет причин искать что-то еще.
Заключение
Создание и оптимизация воронки продаж требует времени. Это тяжелая работа. Но это единственный способ выжить в конкурентной среде.
Хотите верьте, хотите нет, но такая маленькая деталь, как выбор шрифта, может повлиять на конверсию. И если вы попросите людей покупать у вас слишком быстро, вы их прогоните.



Разумеется, в хорошем смысле.
Наглядно продемонстрировали старую и новую цену, чтобы пользователь увидел выгоду. Кто планировал покупать технику, тот с большой вероятностью сделает это сейчас, пока действует скидка.

д. Для настройки используйте Carrot quest, Jivosite, Redhelper.
Предусматривает построение воронки в блочном редакторе. Доступны разные шаблоны, настраиваемые под себя.
Если заметили, что посетитель долго изучает лендинг, предложите ему проконсультироваться через чат. Так можно перевести холодного лида в категорию подогретого.
Это ваша потенциальная прибыль, поэтому пускать все на самотек точно не стоит.
